Entity Developer 7.3.290 Professional
Entity Developer 7.3.290 Professional is a visual ORM (Object-Relational Mapping) modeling and code-generation tool for .NET developers. It supports multiple ORM frameworks, including Entity Framework / EF Core, NHibernate, LINQ to SQL, and others.
Entity Developer 7.3.290 Professional Description
With Entity Developer, you can design your data model visually, map database schemas to classes, generate code, and synchronize between the database and model. It integrates with Visual Studio or can be used standalone. Model-First and Database-First methods and approaches for code generation can be used in Entity Developer; the new methods implemented in Entity Developer have simplified and accelerated the ORM creation operation and enabled the design and development of various database-based application software.
The set of changes made to this tool can be viewed here:
The bundled version includes all three editions of NHibernate, ADO.NET Entity Framework, and LINQ to SQL, and is actually the Professional edition; see the feature comparison of the editions of this suite here.
Features of Entity Developer 7.3.290 Professional
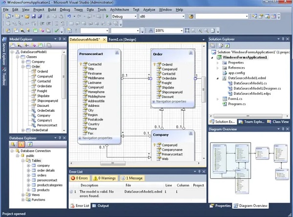
- Visual modeling: Work visually with classes, properties, relationships, complex types, associations, and inheritance hierarchies.
- Database-first & Model-first: You can generate a model from an existing database or design a model and then create a database from it.
- Support for many ORMs and data sources: Supports several ORM frameworks and works with 25+ data sources/providers.
- Integration with Visual Studio: You can model within the Visual Studio environment and benefit from IDE features.
- Code generation templates: You can generate C# or VB code, customize templates, output classes, DTOs, etc.
- Synchronization of changes: Changes in the database schema can be reflected in the model and vice versa.
- Console/Automation support (in recent versions): Allows command-line operations for model generation, code regeneration, etc.
System requirements:
See the list of supported databases and compatible ORM versions here.
Advantages:
- Great for speeding up development of data access layers and reducing manual boilerplate coding.
- Helps enforce consistent architecture across data models and projects (especially when using templates).
- Makes it easier to handle large, complex models with many entities due to its visual tools and refactoring support.
- Supports multiple ORMs, so if your projects use different frameworks, one tool can cover them.
- Provides better visibility into data model and mapping, which helps reduce errors (e.g., mapping mismatches).
Installation instructions:
Everything is provided in the Readme file in the Crack folder.
Password For File ” 123 “








